WindowsÓòÄÚ»úеÍâµØ¹¥»÷Ç徲ͨ¸æ
Ðû²¼Ê±¼ä 2019-03-06Îó²î±àºÅºÍ¼¶±ð
CVE±àºÅ£ºÔÝÎÞ£¬Î£ÏÕ¼¶±ð£º¸ßΣ£¬ CVSS·ÖÖµ£º¹Ù·½Î´ÆÀ¶¨
Ó°Ïì¹æÄ£
ÊÜÓ°ÏìÈí¼þÒÔ¼°°æ±¾£º
WindowsÓòÇéÐÎ
Îó²î¸ÅÊö
À´×ÔShenanigans LabsµÄÇå¾²Ñо¿Ô±Ðû²¼ÁËÒ»ÖÖʹÓûùÓÚ×ÊÔ´µÄÔ¼ÊøÎ¯ÅÉ(Resource-Based Constrained Delegation)¾ÙÐлĿ¼¹¥»÷µÄ·½·¨£¬¸Ã¹¥»÷·½·¨¿ÉÄܶÔÓòÇéÐÎÔì³ÉÑÏÖØÍþв£¬¹¥»÷ÕßÄܹ»ÁîͨË×µÄÓòÓû§ÒÔÓò¹ÜÀíÔ±Éí·Ý»á¼ûÍâµØÅÌËã»úµÄ·þÎñ£¬ÊµÏÖÍâµØÈ¨ÏÞÌáÉý¡£
Îó²îϸ½Ú
Ïà¹ØÅä¾°
ίÅÉ(Delegation)ÊÇÒ»ÖÖÈÃÓû§¿ÉÒÔίÍзþÎñÆ÷´ú±í×Ô¼ºÓëÆäËû·þÎñ¾ÙÐÐÑéÖ¤µÄ¹¦Ð§£¬Ö÷ÒªÓÃÓÚµ±·þÎñÐèÒªÒÔij¸öÓû§µÄÉí·ÝÀ´ÇëÇó»á¼ûÆäËû·þÎñ×ÊÔ´µÄ³¡¾°¡£
¹ØÓÚ²î±ðίÅɵÄÊÂÇéģʽ£¬¼ÙÉèAΪIIS Web Server£¬BΪSQL Server£¬AÐèҪʹÓÃÊý¾Ý¿âBÒÔÖ§³ÖÓû§»á¼û¡£
¹Å°åµÄÔ¼ÊøÎ¯ÅÉÊÇ¡°ÕýÏòµÄ¡±£¬Í¨¹ýÐ޸ķþÎñAÊôÐÔ¡±msDS-AllowedToDelegateTo¡±£¬Ìí¼Ó·þÎñBµÄSPN£¨Service Principle Name£©£¬ÉèÖÃÔ¼ÊøÎ¯Åɹ¤¾ß£¨·þÎñB£©£¬·þÎñA±ã¿ÉÒÔÄ£ÄâÓû§ÏòÓò¿ØÖÆÆ÷ÇëÇó»á¼û·þÎñBÒÔ»ñµÃTGS·þÎñƱ¾ÝÀ´Ê¹Ó÷þÎñBµÄ×ÊÔ´¡£
¶ø»ùÓÚ×ÊÔ´µÄÔ¼ÊøÎ¯ÅÉÔòÊÇÏà·´µÄ£¬Í¨¹ýÐ޸ķþÎñBÊôÐÔ¡±msDS-AllowedToActOnBehalfOfOtherIdentity¡±£¬Ìí¼Ó·þÎñAµÄSPN£¬µÖ´ïÈ÷þÎñAÄ£ÄâÓû§»á¼ûB×ÊÔ´µÄÄ¿µÄ¡£
¹¥»÷ÔÀí
Çå¾²Ñо¿Ô±Elad ShamiÔÚÆä±¨¸æÖÐÖ¸³ö£¬ÎÞÂÛ·þÎñÕ˺ŵÄUserAccountControlÊôÐÔÊÇ·ñ±»ÉèTrustedToAuthForDelegation£¬·þÎñ×ÔÉí¶¼¿ÉÒÔŲÓÃS4U2SelfΪí§ÒâÓû§ÇëÇó»á¼û×Ô¼ºµÄTGS·þÎñƱ¾Ý¡£¿ÉÊǵ±Ã»ÓÐÉèÖÃʱ£¬Í¨¹ýS4U2SelfÇëÇó»ñµÃµÄTGS·þÎñƱ¾ÝÊDz»¿Éת·¢µÄ¡£
ÈôÊÇͨ¹ýS4U2Self»ñµÃµÄTGS·þÎñƱ¾Ý±»±ê¼ÇΪ¿Éת·¢£¬Ôò¸ÃƱ¾Ý¿ÉÒÔÔÚ½ÓÏÂÀ´µÄS4U2ProxyÖб»Ê¹Ó㬶ø²»¿Éת·¢µÄTGS·þÎñƱ¾ÝÊÇÎÞ·¨Í¨¹ýS4U2Proxyת·¢µ½ÆäËû·þÎñ¾ÙÐйŰåµÄÔ¼ÊøÎ¯ÅÉÈÏÖ¤µÄ¡£
¿ÉÒªº¦ÔÚÓÚ£¬²»¿Éת·¢µÄTGS·þÎñƱ¾Ý¾¹È»¿ÉÒÔÓÃÓÚ»ùÓÚ×ÊÔ´µÄÔ¼ÊøÎ¯ÅÉ¡£S4U2Proxy»áÎüÊÕÕâÕŲ»¿Éת·¢µÄTGS·þÎñƱ¾Ý£¬ÇëÇóÏà¹Ø·þÎñ²¢×îºó»ñµÃÒ»ÕÅ¿Éת·¢µÄTGS ·þÎñƱ¾Ý¡£
¹¥»÷Á÷³Ì
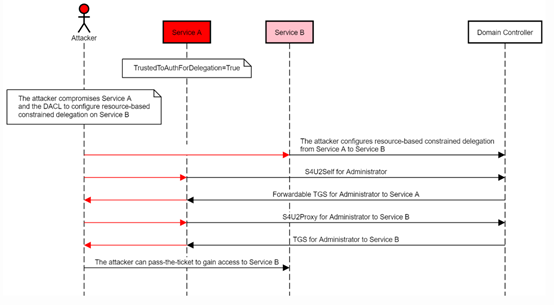
ÒýÓñ¨¸æÖÐÔͼ˵Ã÷¸Ã¹¥»÷°ì·¨£º
ÈôÊÇÄܹ»ÔÚBÉÏÉèÖûùÓÚ×ÊÔ´µÄÔ¼ÊøÎ¯ÅÉÈ÷þÎñA»á¼û£¨ÓµÓÐÐ޸ķþÎñBµÄmsDS-AllowedToActOnBehalfOfOtherIdentityÊôÐÔȨÏÞ£©£¬²¢Í¨¹ý·þÎñAʹÓÃS4U2SelfÏòÓò¿ØÖÆÆ÷ÇëÇóí§ÒâÓû§»á¼û×ÔÉíµÄTGS ·þÎñƱ¾Ý£¬×îºóÔÙʹÓÃS4U2Proxyת·¢´ËƱ¾ÝÈ¥ÇëÇó»á¼û·þÎñBµÄTGS·þÎñƱ¾Ý£¬ÄÇô¾Í½«ÄÜÄ£Äâí§ÒâÓû§»á¼ûBµÄ·þÎñ£¡
ÐÞ¸´½¨Òé
»º½â²½·¥£º
1. ÔÚ¸ßȨÏÞÕË»§ÊôÐÔÉèÖÃÖУ¬½«ÆäÉèÖÃΪ¡°Ãô¸ÐÕË»§£¬²»¿É±»Î¯ÅÉ¡±¡£
2. ½«¸ßȨÏÞÕË»§¼ÓÈë±»±£»¤×é¡£
3. ÆôÓÃLDAPÊðÃûºÍchannel bindingÄÜÐÞ¸´Í¨¹ýNTLMÖм̵ÄÍâµØÌáȨ¡£
²Î¿¼Á´½Ó
https://shenaniganslabs.io/2019/01/28/Wagging-the-Dog.html


¾©¹«Íø°²±¸11010802024551ºÅ